Knowledge Engineering within the Age of AI – O’Reilly
Very similar to the introduction of the private pc, the web, and the iPhone into the general public sphere, current...
Very similar to the introduction of the private pc, the web, and the iPhone into the general public sphere, current...
As AI brokers are adopted at scale, developer groups can create dozens to tons of of specialised Model Context Protocol...
In a recent newsletter, Ben Thompson recommended being attentive to a portion of Jensen Huang’s keynote at NVIDIA’s GPU Know-how...
On this put up, we present you the way Amazon Search optimized GPU occasion utilization by leveraging AWS Batch for...
The next article initially appeared on Gradient Flow and is being reposted right here with the writer’s permission.We’re residing by...
In high-volume healthcare contact facilities, each affected person dialog carries each medical and operational significance, making correct real-time transcription needed...
こんにちは, G’day. The current launch of Anthropic’s Claude Sonnet 4.5 and Claude Haiku 4.5, now out there on Amazon Bedrock,...
This submit was co-written with Kim Nguyen and Shyam Banuprakash from Clario. Clario is a number one supplier of endpoint...
Enterprises in regulated industries typically want mathematical certainty that each AI response complies with established insurance policies and area data....
AI brokers have to browse the net in your behalf. When your agent visits an internet site to collect data,...
10 Python One-Liners for Producing Time Collection Options Introduction Time sequence knowledge usually requires an in-depth understanding with a purpose...
This publish was written with NVIDIA and the authors wish to thank Adi Margolin, Eliuth Triana, and Maryam Motamedi for...
That is the ultimate a part of a three-part sequence by Markus Eisele. Half 1 may be discovered here, and...
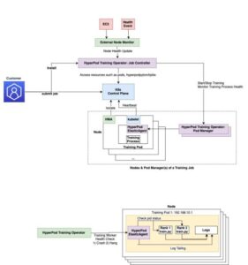
Giant-scale AI mannequin coaching faces important challenges with failure restoration and monitoring. Conventional coaching requires full job restarts when even...
{The electrical} system warning gentle had gone on in my Kona EV over the weekend, and all of the handbook...